Editor’s Note: The paper on which this article is based was originally presented at the 2023 IEEE International Symposium on Electromagnetic Compatibility & Signal/Power Integrity (EMC + SIPI), where it received recognition as the Best Symposium Paper. It is reprinted here with the gracious permission of the IEEE. Copyright 2024 IEEE.
I. Introduction
Ferrite and nanocrystalline magnetic toroids are commonly utilized in interference suppression part of electromagnetic compatibility (EMC), but their implementation is often based on a trial-and-error approach under the guidance of experienced senior engineers. Several studies have been conducted for modeling the behavior of magnetic toroids using equivalent circuits [1]–[3]. However, these studies do not account for certain surrounding environmental effects, and they are limited to tens of MHz. Consequently, 3-D electromagnetic simulation is currently being investigated to consider these effects [4]–[6]. 3-D electromagnetic simulations have gained widespread use in high-frequency design, such as for RF antennas or filters [7], [8]. Nevertheless, research in the field of magnetic toroids is more recent, and new difficulties related to accurately modeling magnetic materials appear.
This article focuses on the 3-D modeling and practical application of magnetic cores. Three toroidal magnetic cores used in the EMC field will be studied. The characterization of material properties is crucial for accurate 3-D simulation. In particular, correct extraction of complex magnetic permeability (CMP) is essential in magnetic materials simulation [9], [10].
The issue of CMP characterization has been a subject of great interest for a long time [11]–[13]. Due to the complexity of its extraction, it is often mentioned that the permeability value is conditioned by the geometry and dimensions of the core. However, this statement is not consistent when considering permeability as an intrinsic property of the material. Several methods have been developed to obtain the CMP of a toroidal magnetic core. The two most frequently employed methods use the approximate formula of the coil inductance to calculate its CMP.
One of these methods consists of inserting the core into a short-circuited coaxial holder. Then, the approximate formula for the inductance of a coil is applied to calculate the CMP. It is considered that the holder forms one turn around the core [11], [12], [14], [15]. The main advantage of this CMP extraction method is that it allows to reach GHz frequencies due to the stability of the measurement setup. Nonetheless, a different holder is needed for each core dimension. The other CMP extraction method used in this paper consists of winding a conducting wire around the core to extract the CMP value by measuring the impedance. This is a widely used method even though its frequency of use is limited to tens of MHz [4], [13], [16]–[18].
It is a very common practice to extract the CMP using the number of turns of the model that will be simulated [6], [19]. However, the CMP value changes depending on the number of turns used for its extraction. To the authors’ knowledge, it has not been investigated how the characterization with different turn numbers influence the 3-D simulation of a magnetic core. This paper tries to find the proper way to extract the CMP for 3-D modeling any magnetic core regardless of the material. Hence, measurements were performed with different turn numbers (Ni) on various cores to compare the differences between their extracted CMP values. Then, an analysis to determine how they influence core simulation models with different turn numbers (Nj) up to 100 MHz is performed.
The paper is organized as follows. In Section II the influence of the number of turns on the extracted permeability is studied. An investigation of the extracted CMP effect on 3-D simulation follows in Section III. Finally, Section IV presents conclusions and future research lines.
II. Turn Number Influence on Extracted Complex Magnetic Permeability
Measurement Setup and Extracting Method
The method used in this paper for extracting the CMP of a magnetic toroidal core is based on winding the core with a conducting wire, measure its complex impedance, and calculate the CMP. CMP in series form can be expressed as
Eq. 1
where µ′ and µ′′ represent real and imaginary part of CMP respectively that are calculated through equations (2) and (3) [16].
Eq. 2
Eq. 3
where H represents the core height and Di and De represent its internal and external diameters, respectively. N is the number of turns. Keysight’s E5080A vector network analyzer was used to measure the impedance with a 0 dBm input signal avoiding any significant skin effect. Measurement setup is shown in Figure 1a.

Results and Errors for Different Cores
Figure 1b shows the three cores that have been analyzed. The first, named C1 corresponds to the ferrite MnZn core of a common-mode choke (744831010205 from Würth Elektronik); the second, named C2 is a ferrite NiZn core (74270097 TOF core from Würth Elektronik) and the last one, named C3, is a nanocristalline one from Vitroperm (W624). The main properties of the cores are shown in Table 1. Physical dimensions were measured, and the rest of the properties were obtained from datasheets. Each of the cores has been characterized with 1, 3, 6, 8, 12 and 18 turns windings.
| Core | Dimensions (mm) | µi | Material |
| C1 | 36.7 x 23 x 15.2 | 5000 | Ferrite MnZn |
| C2 | 59.4 x 34.6 x 12.7 | 620 | Ferrite NiZn |
| C3 | 40.2 x 30.62 x 16.8 | 15.000-90.000 | Nanocristalline |
Table 1: General information of measured cores.
Figure 2 (a to f) represents the CMP values extracted with different numbers of turns for the 3 chosen cores.

Resonance frequency is evident in the magnetic loss tangent (tan δm) curves. tan δm is calculated from the following equation.
Eq. 4
The resonance frequency of any measurement occurs where the value of tan δm changes from positive to negative. Sometimes fake resonances arise due to the use of S parameters, which only give phases in the [0, 2π] range [20]. The S parameters phase was checked around resonance frequency to ensure there were no phase jumps causing fake resonances. The negative loss tangent values seen in Figure 2 (d to f) have their origin in the negative values of the real part of the CMP. The negative real part of measured permeability is justified by a change in the material behavior causing a phase shift. For C1 core, the resonance frequency remains stable at around 1 MHz for every measurement due to the fact that the first resonance is caused by the magnetic capacity of the material [17]. On the other hand, for cores C2 and C3 the resonance frequency varies depending on the number of turns. The resonance of the CMP may be caused by a parasitic capacitance related to the measurement setup (winding capacitance) or by core-related effects such as displacement current or skin effect. However, the turns on the cores are not sufficient to generate a large enough winding capacitance that causes the resonance [17]. Thus, the resonance frequency shift should be caused by other core-related effects such as displacement current or skin effect.
With regard to the real part of the CMP, two regions divided by the resonance frequency are distinguished. Below resonance frequency, the real part of the permeability is large, whereas above the resonance frequency, the real part of the permeability is close to zero.
Figure 3 represents the mean relative error of the real part of the CMP values extracted from the three core measurements. The relative error is calculated with respect to the mean of the measurements using eq. (5). The mean value does not reflect the intrinsic permeability, but it is used as a comparative metric.

Therefore, the error in Figure 3 must not be interpreted as the true error. Nonetheless, it does offer an idea of the measurements’ dispersion. Only a few representative frequency points of the CMP behavior have been plotted. Figure 3 shows how the relative error remains below 10% at low frequencies. However, when the resonance frequency is exceeded, the error increases due to the close to zero values of the real part of the CMP. The effect of this error in simulations will be discussed in detail in Section III.
Eq. 5
III. 3-D Simulation of Toroidal Magnetic Cores
This section studies the influence of the CMP on the simulation of 3 magnetic toroidal cores. Analysis is detailed below, and results are discussed.
Analysis of the CMP Influence on 3-D Simulation
In order to perform an accurate simulation, it is important to provide a well-designed 3-D model, as well as to define the electromagnetic properties of the materials used correctly. Figure 4a shows a photograph of the 8-turn C3 core and Figure 4b shows its simulated 3-D model.

A full-wave finite-element method (FEM) 3-D simulation was performed using ANSYS HFSS 2022.R2 software with a driven modal solution type. The simulation included a defined radiation boundary surrounding the device under test (DUT) and a wave port, as illustrated in Figure 4b. Mesh refinement based on a maximum of 10 mm length was implemented over all the volume of interest. Finally, a multifrequency setup was established with a convergence condition of a 0.02 maximum ∆S for two different frequencies (1 and 100 MHz).
Regarding core parameters, the CMP property has typically been considered the most important for its simulation and it was the only property applied in this paper’s simulations.
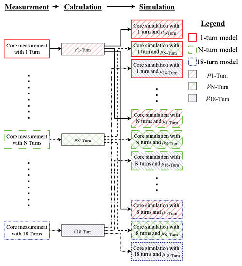
An analysis to determine the effect of the CMP in simulation was performed. Firstly, measurements with various numbers of turns (N = 1, 3, 6, 8, 12, and 18) were carried out with each of the studied cores. Secondly, the CMP value of each measurement was calculated as shown in Section II. Finally, 3-D models representing each of the measurements were generated and simulated. A total of 6 simulations were performed with each core model, one with each extracted CMP.
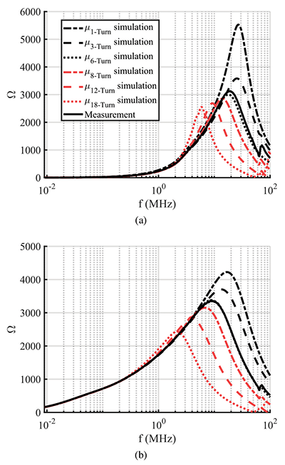
Figure 5 (a to f) shows the results for the different simulations performed with C1 core. Simulations of the C2 and C3 cores were also performed, although only the 8-turn case of the C2 core was represented in Figure 6a and of the C3 core in Figure 6b. The inclusion of the rest of the cases was not considered relevant for the study since the conclusions obtained from them were similar to the ones obtained from the one shown. Figure 6 will be studied in Section III-B.


Figure 7 shows the process followed in the analysis. In this flowchart, the border line of the box represents the 3-D model simulated, while the fill style of the box represents which CMP is used in simulation.

Given the results of Figure 5, the influence of the extracted permeability in simulation is clear. For every core, an accurate simulation result is obtained using the CMP extracted with any number of turns up to the resonance frequency. Moreover, simulations are right taking into account only the CMP up to that frequency. However, above the resonance frequency, modeling is not valid for any extracted CMP, regardless of the number of turns used for extraction. In this frequency range, the real part of the CMP approaches zero and its dispersion increases. Therefore, simulations do not match each other or measurements. For instance, in Figure 5c the simulation with the µ6‑turn perfectly matches the measurement but in Figure 5f simulation with that permeability does not. In addition, it does not make physical sense for the CMP value to be changed for each model when the core is the same. Using a single CMP value for all models would be ideal, so only one characterization must be performed.
Relevance of CMP at High-Frequency
On one hand, as it can be observed in Figure 2d, the resonance frequency is constant for C1. On the other hand, the resonance frequency varies a few megahertz in the C2 and C3 cores as shown in Figures 2e and 2f. In these cases, as explained in Section II, the resonance frequency shift of the measurement is caused neither by the winding capacitance nor by the magnetic capacitance of the material, it should be caused by other core-related effects. These effects are not taken into account in the CMP extraction or in simulation so sometimes simulations can be inaccurate even below the resonance frequency (Figure 6a).
It can also be noticed that the resonance frequencies of the C2 core simulations shown in Figure 6a match the resonance frequencies of the CMP values used in each simulation (Figure 2e). The same is valid for the C3 core when comparing Figures 6b and 2f. This indicates that the CMP remains crucial and needs to be accurately characterized at high frequency. Nonetheless, the CMP resonance that causes the simulation resonance seems to be caused by core-related effects that were not taken into account in the CMP extraction.
In other words, the CMP is still highly relevant at high-frequency since its resonance causes the simulation resonance. However, CMP resonance seems to be caused by core-related effects such as skin effect or displacement currents, not by winding capacitance. These effects are considered neither in the CMP extraction nor in the simulation. Thus, above the resonance frequency, simulation results cannot be trusted until other core properties in addition to CMP are taken into account. This idea will be discussed from another point of view in the next section.
Relevance of Other Properties at High‑Frequency
Even by applying a correct value of the CMP to the simulation, it is evident that, above the resonance frequency, it is not enough to characterize only the CMP value of the core material to conduct simulations. To see this more clearly, it is necessary to look at the C1 core which has a stable resonance frequency. Figure 5c shows that the simulation performed with the CMP extracted from the 6-turn measurement matches the measurement of the real model. However, when this extracted value is applied to the 18-turn simulation (Figure 5f), simulations do not match the measurement.
A procedure with the C1 core has been carried out to understand the influence of the CMP on simulation. First, it was found a CMP value (µadjusted) that fits the simulation with the 18-turn measurement. Then, µadjusted value was used for simulating the 6-turn model and it was compared with its measurement as well. Results are shown in Figure 8 representing the comparison of the simulations with their respective measurements.

Below resonance frequency, the value of the real part of the permeability is high, and this masks the effect of other material properties. In all cases, error in simulation is under 10% for C1 and C3 cores and under 20% for C2 core up to resonance frequency. Nevertheless, above resonance frequency dispersion of the real part of the CMP increases and its value is very close to zero. Therefore, simulations are not valid above resonance frequency, and other core properties could be needed for proper modeling.
IV. Conclusions
In this paper, the CMP of three different ferrite and nanocrystalline magnetic cores used in the EMC field was analyzed. First, a CMP extraction method based on winding the cores was detailed. Next, measurements of CMP for different number of turns and their errors were investigated. The CMP spectrum was split into two regions: one below resonance frequency where the value of CMP is high and close to the initial permeability, and the other one above the resonance frequency where the CMP is close to zero.
In the case of the MnZn core the resonance frequency is stable due to the material magnetic capacitance. On the other hand, C2 and C3 resonance frequencies are not stable, and they present changes of a few MHz between different measurements. These changes seem to be caused by other core-related effects such as the skin effect or displacement currents that are not considered in the CMP calculation.
The influence of the extracted CMP on simulation was then investigated. First, 3-D models for all the measurements were generated and then every extracted CMP was applied to each model. The results showed a major relevance of CMP property in 3-D simulation over the entire studied frequency range.
On one hand, at low frequency only CMP is needed in simulation since its value is high enough to mask other properties of the core. In addition, at these frequencies, CMP can be extracted with any number of turns as the relative error is low for any measurement. Up to resonance frequency, simulation error remains below 10% for MnZn and nanocrystalline cores and below 20% for NiZn core in all cases. On the other hand, the CMP is still a crucial property for the core simulation in high‑frequency region. However, in this zone the CMP is close to zero and dispersion between real parts of the extracted CMP values increases. In addition, other core properties could affect both CMP extraction and simulation at high frequency. Above the resonance frequency, simulations considering only CMP are not valid and other core properties, such as electric permittivity or conductivity, are not masked and could be influencing simulations.
Future research will be related to improved high‑frequency simulation and also CMP extraction method. Permittivity for each core will be measured in order to take them into consideration and other parasitics and effects such as skin one will be also considered.
References
S. Wang, Z. Liu, and Y. Xing, “Extraction of parasitic capacitance for toroidal ferrite core inductor,” 2010 5th IEEE Conference on Industrial Electronics and Applications, pp. 451–456, 6 2010.
https://ieeexplore.ieee.org/document/5517152
S. Wang, F. C. Lee, and W. G. Odendaal, “Single layer iron powder core inductor model and its effect on boost PFC EMI noise,” PESC Record – IEEE Annual Power Electronics Specialists Conference, vol. 2, pp. 847‑852, 2003.
M. Bartoli, A. Reatti, and M. K. Kazimierczuk, “Modeling iron-powder inductors at high frequencies,” Conference Record – IAS Annual Meeting (IEEE Industry Applications Society), vol. 2, pp. 1225‑1232, 1994.
F. Kovacevic, A. Musing, and J. W. Kolar, “PEEC modelling of toroidal magnetic inductor in frequency domain,” The 2010 International Power Electronics Conference – ECCE ASIA –, pp. 3158–3165, 6 2010. http://ieeexplore.ieee.org/document/5543383
F. Kovačević, T. Friedli, A. M. Musing, and J. W. Kolar, “Full PEEC modeling of EMI filter inductors in the frequency domain,” IEEE Transactions on Magnetics, vol. 49, pp. 5248–5256, 2013.
N. Moonen, R. Vogt-Ardatjew, A. Roc’H, and F. Leferink, “3-d full-wave high frequency common mode choke modeling,” IEEE Transactions on Electromagnetic Compatibility, vol. 62, pp. 707–714, June 2020.
V. Muppala and K. Sarabandi, “A dynamic dual reflector antenna for 4-d synthetic aperture radar imaging achieving a 0.4° pencil beam at 77 GHz,” IEEE Transactions on Antennas and Propagation, vol. 70, no. 12, pp. 11 301–11 312, 2022.
Y. Guo, H. Wang, S. Fu, S. Dou, W. Wang, and H. Wu, “Compact CEBG filter for high frequency applications with low insertion loss,” IEEE Transactions on Components, Packaging and Manufacturing Technology, pp. 1–1, 2023.
W. Tan, C. Cuellar, X. Margueron, and N. Idir, “A high frequency equivalent circuit and parameter extraction procedure for common mode choke in the EMI filter,” IEEE Transactions on Power Electronics, vol. 28, pp. 1157–1166, 2013.
M. Illia, L. Koleff, and G. Griepentrog, “Non-ideal model of the common mode choke for EMI filters,” Conference Proceedings – IEEE Applied Power Electronics Conference and Exposition – APEC, pp. 938–944, May 2017.
R. B. Goldfarb and H. E. Bussey, “Method for measuring complex permeability at radio frequencies,” Review of Scientific Instruments, vol. 58, pp. 624–627, April 1987.
http://aip.scitation.org/doi/10.1063/1.1139227
Z. Kutchadze, A. Gheonjian, and R. Jobava, “Investigation of magnetic permeability of toroidal cores,” 2019 International Symposium on Electromagnetic Compatibility – EMC EUROPE, pp. 498–503, September 2019. https://ieeexplore.ieee.org/document/8872112
R. Dosoudil, E. Ušák, and V. Olah, “Computer controlled system for complex permeability measurement in the frequency range of 5 Hz − 1 GHz,” Journal of Electrical Engineering, vol. 57, pp. 105–109, 2006.
V. Radonić, N. Blaž, and L. Živanov, “Measurement of complex permeability using short coaxial line reflection method,” Acta Physica Polonica A, vol. 117, pp. 820–824, 5 2010.
http://przyrbwn.icm.edu.pl/APP/PDF/117/a117z522.pdf
R. Dosoudil, E. Ušák, and V. Olah, “Automated measurement of complex permeability and permittivity at high frequencies,” Journal of Electrical Engineering, vol. 61, pp. 111–114, 2010.
C. Cuellar, W. Tan, X. Margueron, A. Benabou, and N. Idir, “Measurement method of the complex magnetic permeability of ferrites in high frequency,” 2012 IEEE I2MTC – International Instrumentation and Measurement Technology Conference, Proceedings, pp. 63–68, 2012.
C. Cuellar, N. Idir, and A. Benabou, “High-frequency behavioral ring core inductor model,” IEEE Transactions on Power Electronics, vol. 31, pp. 3763–3772, May 2016.
E. S. Lee and B. G. Choi, “Calculation methodologies of complex permeability for various magnetic materials,” Electronics (Switzerland), vol. 10, 9 2021.
R. He, Y. Xu, S. Walunj, S. Yong, V. Khilkevich, D. Pommerenke, H. L. Aichele, M. Boettcher, P. Hillenbrand, and A. Klaedtke, “Modeling strategy for EMI filters,” IEEE Transactions on Electromagnetic Compatibility, vol. 62, pp. 1572–1581, August 2020.
G. Angiulli and M. Versaci, “Retrieving the effective parameters of an electromagnetic metamaterial using the Nicolson-Ross-Weir method: An analytic continuation problem along the path determined by scattering parameters,” IEEE Access, vol. 9, pp. 77 511–77 525, 2021.
